
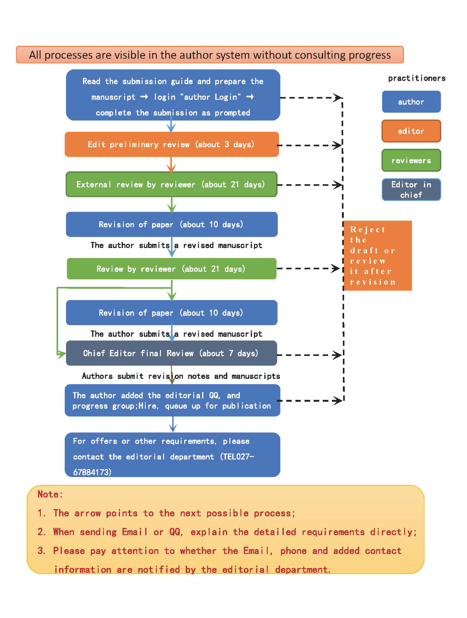
1. Peer Review System: In the "External Review by Reviewer" section shown in the flowchart above, the manuscript will be sent to at least 2 external reviewers for peer review, the journal adopts a double-blind peer review system.
2. Submissions by Editorial Board Members and Editors: Submissions by Editorial Board Members and Editors must also comply with ALL review and editing procedures. Editorial board members and editors are not allowed to participate in the reviewing work, editing work and acceptance decision of articles written by themselves, their family members or colleagues. Peer review must be carried out independently of the relevant authors, editors and their research teams.
3. Appeal: Authors may make an appeal if they disagree with the comments from the reviewers. The authors need to write an appeal letter (with the manuscript serial number) and send it to kjqb@cug.edu.cn (email of the executive editor). Detailed reasons for appealing must be stated, including a comprehensive and reasonable answer to the reviewers’ comments. The appeal letter takes effect with stamp of the author’s institute. The editorial department will consider whether to change the decision case by case.
4. Manuscript Acceptance Rate: about 22%.




